A Generalist Model Including Evolved Star Mass and Age

Avatar
Poster
Voice is AI-generated
Connected to paperThis paper is a preprint and has not been certified by peer review

A Generalist Model Including Evolved Star Mass and Age

Authors

Mengmeng Zhang, Yude Bu, Siqi Wang, Shanshan Li, Jiangchuan Zhang, Jingzhen Sun, Yuhang Zhang, Ke Wang, Jian Liu, Hongliang Yan, Zhenping Yi, Meng Liu, Xiaoming Kong

Abstract

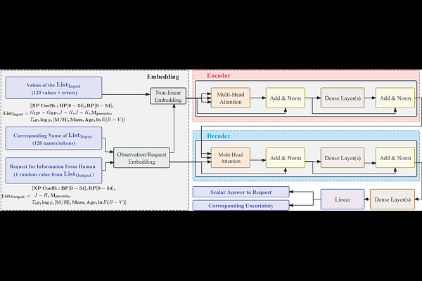
Determining precise stellar ages and masses for evolved giants is crucial for Galactic archaeology but challenged by spectral degeneracies. Gaia's low-resolution XP spectra offer a unique opportunity to infer these parameters on a massive scale using data-driven methods. We extend a transformer-based astronomical foundation model to evolved stars, establishing a unified framework to simultaneously predict atmospheric parameters ($T_{\mathrm{eff}}$, $\log g$, $[\mathrm{M}/\mathrm{H}]$) and evolutionary labels (mass, age) with physical consistency. Treating spectra as token sequences, we integrated mass and age into the model's vocabulary. The model is trained on Gaia XP spectra cross-matched with the APOGEE DR17 DistMass catalog. Our generative approach enables flexible input handling, including spectral inpainting and parameter-to-spectrum generation. On an independent test set, the model achieves a prediction scatter of $σ\approx 0.114 \, M_{\odot}$ for mass and $σ\approx 1.334$ Gyr for age. Beyond numerical accuracy, it successfully reproduces the giant branch's mass-luminosity relation and autonomously disentangles interstellar extinction from intrinsic temperature variations without explicit physical priors. It also robustly recovers missing spectral data and estimates reliable uncertainties. Validating that foundation models can internalize stellar physics from data, this physically-aware, probabilistic framework offers a powerful tool for unraveling Milky Way history using large-scale spectroscopic surveys.

Follow Us on

0 comments

Add comment